Release notes are also available in French, Portuguese and Spanish
The new Miradi v4.6.0 release includes many new features available both online and in desktop. This article covers how to upgrade your projects to Miradi v4.6 – online and on your desktop – and summarizes a number of exciting new features.
Updating to Miradi 4.6
The data in Miradi project files is structured in a certain way. When there is a major update in how Miradi works, this data structure changes. To get access to the new functionality, a project must be updated to use the new data structure. We use Miradi version numbering* to keep track of this. The previous major release – Miradi v4.5 – happened in 2018. The new Miradi v4.6 release includes new data types and attributes that make Miradi even more powerful.
To make it possible to edit Miradi project data offline, Miradi Desktop and Miradi Share work together. The look and feel is different in Desktop vs online, but the underlying project data – the project file that transfers during check-out and check-in – is the same.
*Note: Miradi version numbering is separate from the project version numbering that you might use to keep track of changes in your project data.
The Miradi version number is visible in the upper left of the project homepage.
The Miradi project version number is visible and editable in the Project Overview section under Timeline.
How do I update my Miradi projects to v4.6?
Only Project Owners, Managers, and Editors can update a project. Contact the Project Manager or Project Owner to change your permission level if needed.
If you work with only a few projects that are not part of a program, i.e. standalone projects: There are three steps you need to take to update your project to Miradi 4.6. You will do step #1 once, and steps #2 and #3 for each project.
- Install Miradi Desktop 4.6 onto your computer. Detailed instructions: How to install Miradi Desktop v.4.6.
- In Miradi Share, check out your project, then open it in Miradi Desktop 4.6. This will migrate your 4.5 (or earlier) project file to 4.6. Detailed instructions: Check out and upgrade your project
- In Desktop, export your project file, now v4.6, and check it back into Miradi Share. All the new features of Miradi 4.6 will immediately be enabled online. Detailed instructions: Check your project back into Miradi online
If you work on your project(s) offline in a team, make sure that the other members of your team do step #1 above so that they will be able to view and edit your 4.6 project in Miradi Desktop.
If you manage a program with many projects: Contact us. We can update all of your checked-in projects at once at a time that works for you.
If you and your team work entirely in Miradi Desktop and do not use Miradi online: Jump ahead to How to install Miradi Desktop v.4.6.
I never use Miradi Desktop. Do I need to do anything?
Yes, in order to use most of the new features you will need to update your online projects to Miradi 4.6 and this requires "roundtripping" your project through Miradi Desktop v4.6 (steps #2 and #3 above). This round trip to Desktop will only need to be completed one time for each online project. Once the project has been updated to 4.6, all team members can work in the updated project.
How to install Miradi Desktop 4.6
Miradi Desktop 4.6 is installed the same way as previous versions of Miradi. Log in to Miradi Share and navigate to the Miradi Desktop* page. Scroll down to Miradi 4.6.0 and select the appropriate installer file (Windows, Mac, Linux). Follow the installation instructions.
*(Note: Access to Miradi Desktop is available with any paid Miradi Pro or Team Plan.)
If you use a language pack, update your language pack to the new version compatible with 4.6. In the coming months we will also update the language packs to include translations of the new Miradi terms (Situation Models, Assumptions, Outputs). See the current status of 4.6 language packs.
Check out and upgrade your project
Once you have installed Miradi Desktop on your computer, navigate to your project online. In the upper left corner of the project page select "Check-out for Miradi Desktop editing". (NOTE: Checking out a project will lock the file online so no one else can edit the file while it is checked out). Save the file to your computer.
Open Miradi Desktop 4.6 on your computer. From the home screen, go to the upper left of the window and select File / Import / Miradi Share Project File (xmpz2).
Navigate to and select the file you checked out from Miradi online. Miradi will ask you to confirm that you want to migrate the file to the latest version of Miradi.
Check your project back into Miradi online
Once the project file is imported and the project is open in Desktop, go to the upper left of the window and choose File / Export / Miradi Share Project File (.xmpz2). Save the file somewhere you will be able to find it again.
This process creates a compressed version of your recently updated project file. You will check this file back in to Miradi online.
Go back to your Miradi project online and note that it is "Checked Out". Select "Check-in for online editing" and follow the steps to upload the updated 4.6 project file.
You are now ready to explore all of the exciting new features in Miradi 4.6!
New features in Miradi 4.6!
Assumptions
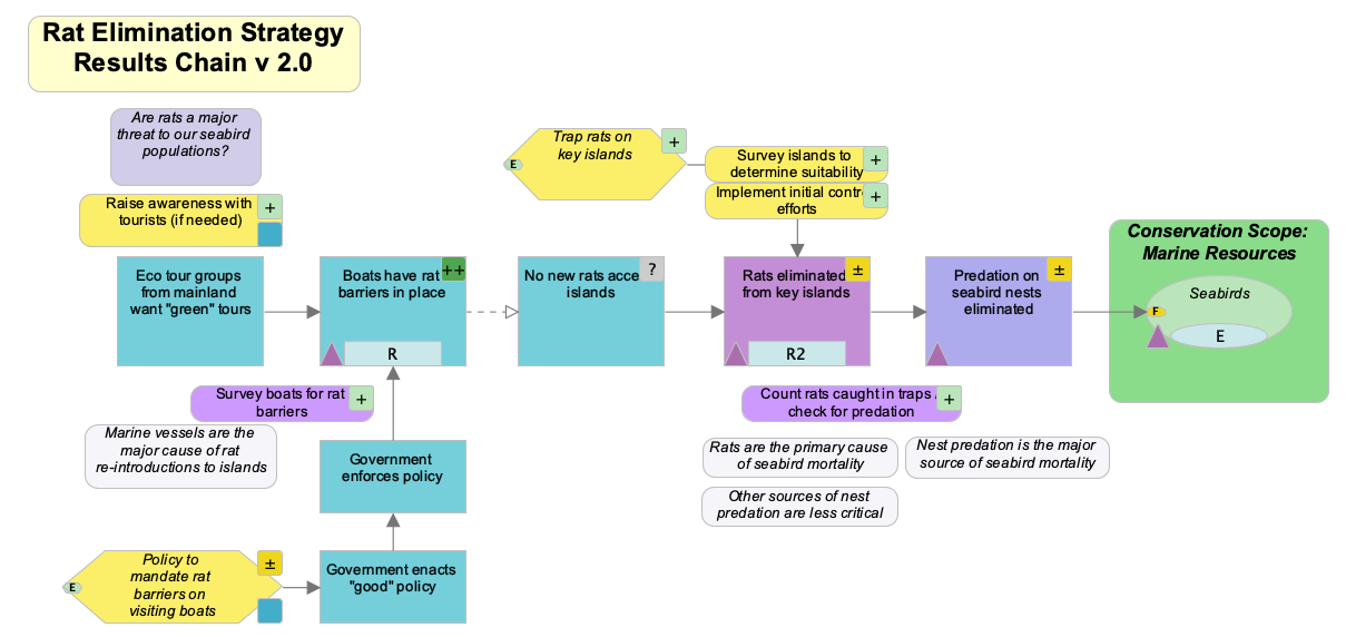
Assumptions and Subassumptions are statements of what a team believes to be true, such as an assumed causal relationship between two or more factors in a project's situation model or theory of change. Assumptions can be framed as statements or questions (e.g. analytical questions or learning questions) and they broadly include assumptions supported by existing evidence (e.g. claims) as well as those requiring additional evidence for assessment (e.g. hypotheses or uncertainties).
In the example results chain below, a high level Assumption underlying the entire theory of change, "Rats are a major threat to our seabird populations", is included in the upper left, with a more detailed Subassumption below, "Nest predation is the major source of seabird mortality". Another Subassumption, "Marine vessels are the major cause of rat re-introduction to islands", also documents a more detailed assumption related to a specific point in the chain.
Assumptions can be created and managed for Situation Models or Results Chains. Learn more about how to work with Assumptions.
Outputs
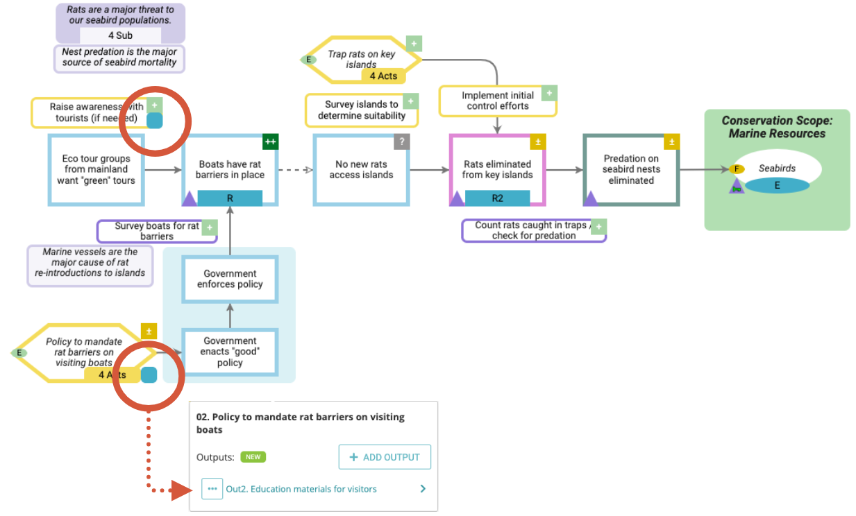
Outputs are the tangible products of a project's Tasks, Activities, or Strategies. They can also be thought of as deliverables - or as the products of specific investments.
Outputs appear in diagrams as blue bubbles in the lower right corners of Strategies or Activities:
They also appear in tracking trees under their parent Strategy, Activity, or Task:
Learn more about how to create and manage Outputs, including adding them to Strategies, Activities, or Tasks, assigning Due Dates, tracking progress, and relating them to Objectives and Indicators in your project.
Diagram Layout, Colors & IDs
A number of diagram enhancements in this release provide a cleaner, more contemporary diagram appearance and provide new tools, expanding your ability to customize your diagrams. The new Desktop release also improves fidelity between the online and desktop appearance of diagrams so that your diagrams retain their visual appearance when checking projects in/out between Online and Desktop.
"Arrange" allows you to control the front-to-back order of diagram factors
The new "Arrange" feature allows you to select the front-to-back position, or z-order, of almost all diagram factors. Select a factor and choose the "..." icon above the selected factor to find the Arrange tools.
Note that the position of some factors is constrained by their relationship to other factors. For example, group boxes must always sit behind the factors they contain.
Cleaner appearance, new online color palettes, and custom color picker for group boxes, text boxes and fonts
Custom colors – A new custom color picker allows you to select your own color for group boxes, text boxes, or fonts. You can also use one of the new Miradi palettes designed to harmonize well with the default Miradi online palette; a dark palette is available for text and links and a light palette is available for group boxes and text boxes.
Group, scope, and text boxes – The visual appearance of group boxes, scope boxes, and text boxes has been enhanced. It is now easier to distinguish between group boxes and text boxes and the visual appearance of diagrams is more streamlined; group boxes and scope boxes no longer have outlines and text boxes do.
Group boxes – The default header size of group boxes has been reduced to give you more control over the visual appearance of group boxes.
Links – The default color for links (arrows) has been softened to a dark gray. Using the Link Properties & Styling tool available on the right side of the diagram canvas, you have the option to customize the link color.
Diagram factor and font colors – online vs. desktop
The new online color palette is not available in Miradi Desktop. Diagrams in Desktop will still be displayed with the traditional Miradi palette, with the exception that link colors now appear in dark gray instead of black.
When a project is checked back in to Miradi Online, users will have the option to display the diagrams using the Desktop palette or the Online 4.6 palette. Find the palette chooser in the upper right of the diagram canvas.
Toggle ID visibility on and off
Identifiers (IDs) are important to include for any factors in your Miradi project. They help teams make sense of large datasets, and they provide visual cues to help you read complex diagrams. IDs can now be turned on in your diagrams to help increase the legibility of your factors.
Under the Visibility tool in the left-hand panel of the diagram canvas, go to the Diagram section and click on the eye icon for Identifier to show or hide IDs in your diagram.
IDs can be added to any Miradi factors by anyone with Project Editor permissions or higher. In diagram view, select a factor and use the Factor Properties tool in the right-hand panel to find the Summary section and add an ID.
The Summary information with ID field for any factor can also be found in tracking tree views:
and in the Factor Summary view found under Data Views:
Learn more about Working in Diagrams (article coming soon) or watch our Online Diagramming Tutorials.
Standard Classifications – Threats and Actions
Miradi 4.6 includes two updated classifications for Threats and Actions available to all Miradi projects and programs. These were updated from the original IUCN classification systems by a working group of the Conservation Measures Partnership.
- CMP Conservation Actions Classification v2.0
- CMP Threat Classification v2.0
Comments
0 comments
Please sign in to leave a comment.